ETSI NFV-SOL VNF Scaling

This document describes how to scale VNF in Tacker.

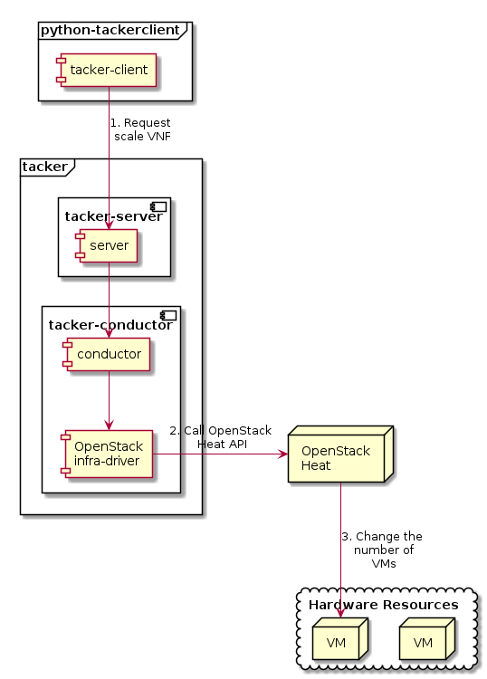
Overview

The diagram below shows an overview of the VNF scaling.

  1. Request scale VNF

    A user requests tacker-server to scale a VNF or all VNFs with tacker-client by requesting scale VNF.

  2. Call OpenStack Heat API

    Upon receiving a request from tacker-client, tacker-server redirects it to tacker-conductor. In tacker-conductor, the request is redirected again to an appropriate infra-driver (in this case OpenStack infra-driver) according to the contents of the instantiate parameters. Then, OpenStack infra-driver calls OpenStack Heat APIs.

  3. Change the number of VMs

    OpenStack Heat change the number of VMs according to the API calls.

../_images/etsi_vnf_scaling.png

Note

Scale API version 1 supports is_reverse option. Scale-in operation with this option deletes VNF from the last registered VM. Scale API version 2 does not support this option because it deletes VM in this order by default.

Prerequisites

The following packages should be installed:

  • tacker

  • python-tackerclient

A default VIM should be registered according to VIM Management.

The VNF Package(sample_vnf_pkg.zip) used below is prepared by referring to VNF Package.

Execute up to “Instantiate VNF” in the procedure of ETSI NFV-SOL VNF Deployment as VM with TOSCA or ETSI NFV-SOL VNF Deployment as VM with LCM Operation User Data. In other words, the procedure after “Terminate VNF” is not executed.

VNF Scaling Procedure

As mentioned in Prerequisites, the VNF must be instantiated before performing scaling.

Details of CLI commands are described in VNF Lifecycle Management.

There are two main methods for VNF scaling.

  • Scale out VNF

  • Scale in VNF

How to Identify ASPECT_ID

In order to execute scaling, it is necessary to specify ASPECT_ID, which is the ID for the target scaling group. First, the method of specifying the ID will be described.

ASPECT_ID is described in VNFD included in the VNF Package. In the following VNFD excerpt, VDU1_scale corresponds to ASPECT_ID.

node_templates:
  VDU1:
    type: tosca.nodes.nfv.Vdu.Compute
    properties:
      name: VDU1
      description: VDU1 compute node
      vdu_profile:
        min_number_of_instances: 1
        max_number_of_instances: 3
    capabilities:
      virtual_compute:
        properties:
          requested_additional_capabilities:
            properties:
              requested_additional_capability_name: m1.tiny
              support_mandatory: true
              target_performance_parameters:
                entry_schema: test
          virtual_memory:
            virtual_mem_size: 512 MB
          virtual_cpu:
            num_virtual_cpu: 1
          virtual_local_storage:
            - size_of_storage: 3 GB

...snip VNFD...

policies:
  - scaling_aspects:
      type: tosca.policies.nfv.ScalingAspects
      properties:
        aspects:
          VDU1_scale:
            name: VDU1_scale
            description: VDU1 scaling aspect
            max_scale_level: 2
            step_deltas:
              - delta_1

  - VDU1_initial_delta:
      type: tosca.policies.nfv.VduInitialDelta
      properties:
        initial_delta:
          number_of_instances: 1
      targets: [ VDU1 ]

  - VDU1_scaling_aspect_deltas:
      type: tosca.policies.nfv.VduScalingAspectDeltas
      properties:
        aspect: VDU1_scale
        deltas:
          delta_1:
            number_of_instances: 1
      targets: [ VDU1 ]

  - instantiation_levels:
      type: tosca.policies.nfv.InstantiationLevels
      properties:
        levels:
          instantiation_level_1:
            description: Smallest size
            scale_info:
              VDU1_scale:
                scale_level: 0
          instantiation_level_2:
            description: Largest size
            scale_info:
              VDU1_scale:
                scale_level: 2
        default_level: instantiation_level_1

  - VDU1_instantiation_levels:
      type: tosca.policies.nfv.VduInstantiationLevels
      properties:
        levels:
          instantiation_level_1:
            number_of_instances: 1
          instantiation_level_2:
            number_of_instances: 3
      targets: [ VDU1 ]

...snip VNFD...

Note

See NFV-SOL001 v2.6.1 annex A.6 for details about ASPECT_ID.

How to Scale Out VNF

Execute Scale CLI command and check the number of stacks before and after scaling. This is to confirm that the number of stacks has increased after Scale-out. See Heat CLI reference. for details on Heat CLI commands.

Stack information before scale-out:

$ openstack stack list --nested -c 'ID' -c 'Stack Name' -c 'Stack Status' -c 'Parent'

Result:

+--------------------------------------+-----------------------------------------------------------------------------------------------------+-----------------+--------------------------------------+
| ID                                   | Stack Name                                                                                          | Stack Status    | Parent                               |
+--------------------------------------+-----------------------------------------------------------------------------------------------------+-----------------+--------------------------------------+
| 43b183c8-53cc-430f-b4e8-b0e1adc4e702 | vnflcm_edd306c3-647c-412c-a033-74aa40118038-VDU1_scale_group-5w6gwjuqjpsx-rlitsss7zfsx-oa4wsjz5yfcf | CREATE_COMPLETE | b96169b5-d692-4b5c-81b2-86010775180e |
| b96169b5-d692-4b5c-81b2-86010775180e | vnflcm_edd306c3-647c-412c-a033-74aa40118038-VDU1_scale_group-5w6gwjuqjpsx                           | CREATE_COMPLETE | 6f48a8cf-0acb-4271-ae72-562c903f5381 |
| 6f48a8cf-0acb-4271-ae72-562c903f5381 | vnflcm_edd306c3-647c-412c-a033-74aa40118038                                                         | CREATE_COMPLETE | None                                 |
+--------------------------------------+-----------------------------------------------------------------------------------------------------+-----------------+--------------------------------------+

Scale-out VNF can be executed by the following CLI command.

$ openstack vnflcm scale --type SCALE_OUT --aspect-id VDU1_scale VNF_INSTANCE_ID

Result:

Scale request for VNF Instance edd306c3-647c-412c-a033-74aa40118038 has been accepted.

Stack information after scale-out:

$ openstack stack list --nested -c 'ID' -c 'Stack Name' -c 'Stack Status' -c 'Parent'

Result:

+--------------------------------------+-----------------------------------------------------------------------------------------------------+-----------------+--------------------------------------+
| ID                                   | Stack Name                                                                                          | Stack Status    | Parent                               |
+--------------------------------------+-----------------------------------------------------------------------------------------------------+-----------------+--------------------------------------+
| 44c364a0-1928-4717-bd95-43a74a5fe520 | vnflcm_edd306c3-647c-412c-a033-74aa40118038-VDU1_scale_group-5w6gwjuqjpsx-prjzcxxskx4i-bwx6egqcdlqg | CREATE_COMPLETE | b96169b5-d692-4b5c-81b2-86010775180e |
| 43b183c8-53cc-430f-b4e8-b0e1adc4e702 | vnflcm_edd306c3-647c-412c-a033-74aa40118038-VDU1_scale_group-5w6gwjuqjpsx-rlitsss7zfsx-oa4wsjz5yfcf | UPDATE_COMPLETE | b96169b5-d692-4b5c-81b2-86010775180e |
| b96169b5-d692-4b5c-81b2-86010775180e | vnflcm_edd306c3-647c-412c-a033-74aa40118038-VDU1_scale_group-5w6gwjuqjpsx                           | UPDATE_COMPLETE | 6f48a8cf-0acb-4271-ae72-562c903f5381 |
| 6f48a8cf-0acb-4271-ae72-562c903f5381 | vnflcm_edd306c3-647c-412c-a033-74aa40118038                                                         | CREATE_COMPLETE | None                                 |
+--------------------------------------+-----------------------------------------------------------------------------------------------------+-----------------+--------------------------------------+

Stack details:

$ openstack stack resource list b96169b5-d692-4b5c-81b2-86010775180e
+---------------+--------------------------------------+---------------+-----------------+----------------------+
| resource_name | physical_resource_id                 | resource_type | resource_status | updated_time         |
+---------------+--------------------------------------+---------------+-----------------+----------------------+
| rlitsss7zfsx  | 43b183c8-53cc-430f-b4e8-b0e1adc4e702 | VDU1.yaml     | UPDATE_COMPLETE | 2021-01-06T05:24:50Z |
| prjzcxxskx4i  | 44c364a0-1928-4717-bd95-43a74a5fe520 | VDU1.yaml     | CREATE_COMPLETE | 2021-01-06T05:24:49Z |
+---------------+--------------------------------------+---------------+-----------------+----------------------+

$ openstack stack resource list 43b183c8-53cc-430f-b4e8-b0e1adc4e702
+----------------+--------------------------------------+------------------------+-----------------+----------------------+
| resource_name  | physical_resource_id                 | resource_type          | resource_status | updated_time         |
+----------------+--------------------------------------+------------------------+-----------------+----------------------+
| VDU1           | 82fd8c7d-7a55-449e-b563-457c6c59e9ac | OS::Nova::Server       | CREATE_COMPLETE | 2021-01-06T05:15:35Z |
+----------------+--------------------------------------+------------------------+-----------------+----------------------+

$ openstack stack resource list 44c364a0-1928-4717-bd95-43a74a5fe520
+----------------+--------------------------------------+------------------------+-----------------+----------------------+
| resource_name  | physical_resource_id                 | resource_type          | resource_status | updated_time         |
+----------------+--------------------------------------+------------------------+-----------------+----------------------+
| VDU1           | 073fc301-49a5-41ff-953f-5fa6736414ed | OS::Nova::Server       | CREATE_COMPLETE | 2021-01-06T05:24:49Z |
+----------------+--------------------------------------+------------------------+-----------------+----------------------+

It can be seen that the child-stack (ID: 44c364a0-1928-4717-bd95-43a74a5fe520) with the parent-stack (ID: b96169b5-d692-4b5c-81b2-86010775180e) is increased by the scaling out operation.

How to Scale in VNF

Execute Scale CLI command and check the number of stacks before and after scaling. This is to confirm that the number of stacks has decreased after Scale-in. See Heat CLI reference. for details on Heat CLI commands.

Stack information before scale-in:

$ openstack stack list --nested -c 'ID' -c 'Stack Name' -c 'Stack Status' -c 'Parent'

Result:

+--------------------------------------+-----------------------------------------------------------------------------------------------------+-----------------+--------------------------------------+
| ID                                   | Stack Name                                                                                          | Stack Status    | Parent                               |
+--------------------------------------+-----------------------------------------------------------------------------------------------------+-----------------+--------------------------------------+
| 44c364a0-1928-4717-bd95-43a74a5fe520 | vnflcm_edd306c3-647c-412c-a033-74aa40118038-VDU1_scale_group-5w6gwjuqjpsx-prjzcxxskx4i-bwx6egqcdlqg | CREATE_COMPLETE | b96169b5-d692-4b5c-81b2-86010775180e |
| 43b183c8-53cc-430f-b4e8-b0e1adc4e702 | vnflcm_edd306c3-647c-412c-a033-74aa40118038-VDU1_scale_group-5w6gwjuqjpsx-rlitsss7zfsx-oa4wsjz5yfcf | UPDATE_COMPLETE | b96169b5-d692-4b5c-81b2-86010775180e |
| b96169b5-d692-4b5c-81b2-86010775180e | vnflcm_edd306c3-647c-412c-a033-74aa40118038-VDU1_scale_group-5w6gwjuqjpsx                           | UPDATE_COMPLETE | 6f48a8cf-0acb-4271-ae72-562c903f5381 |
| 6f48a8cf-0acb-4271-ae72-562c903f5381 | vnflcm_edd306c3-647c-412c-a033-74aa40118038                                                         | CREATE_COMPLETE | None                                 |
+--------------------------------------+-----------------------------------------------------------------------------------------------------+-----------------+--------------------------------------+

Scale-in VNF can be executed by the following CLI command.

$ openstack vnflcm scale --type SCALE_IN --aspect-id VDU1_scale VNF_INSTANCE_ID

Result:

Scale request for VNF Instance edd306c3-647c-412c-a033-74aa40118038 has been accepted.

Stack information after scale-in:

$ openstack stack list --nested -c 'ID' -c 'Stack Name' -c 'Stack Status' -c 'Parent'

Result:

+--------------------------------------+-----------------------------------------------------------------------------------------------------+-----------------+--------------------------------------+
| ID                                   | Stack Name                                                                                          | Stack Status    | Parent                               |
+--------------------------------------+-----------------------------------------------------------------------------------------------------+-----------------+--------------------------------------+
| 44c364a0-1928-4717-bd95-43a74a5fe520 | vnflcm_edd306c3-647c-412c-a033-74aa40118038-VDU1_scale_group-5w6gwjuqjpsx-prjzcxxskx4i-bwx6egqcdlqg | UPDATE_COMPLETE | b96169b5-d692-4b5c-81b2-86010775180e |
| b96169b5-d692-4b5c-81b2-86010775180e | vnflcm_edd306c3-647c-412c-a033-74aa40118038-VDU1_scale_group-5w6gwjuqjpsx                           | UPDATE_COMPLETE | 6f48a8cf-0acb-4271-ae72-562c903f5381 |
| 6f48a8cf-0acb-4271-ae72-562c903f5381 | vnflcm_edd306c3-647c-412c-a033-74aa40118038                                                         | CREATE_COMPLETE | None                                 |
+--------------------------------------+-----------------------------------------------------------------------------------------------------+-----------------+--------------------------------------+

There were two child-stacks(ID: 44c364a0-1928-4717-bd95-43a74a5fe520 and ID: 43b183c8-53cc-430f-b4e8-b0e1adc4e702) with a parent-stack(ID: b96169b5-d692-4b5c-81b2-86010775180e), it can be seen that one of them is decreased by the scale-in operation.