ETSI NFV-SOL VNF Scaling¶
This document describes how to scale VNF in Tacker.
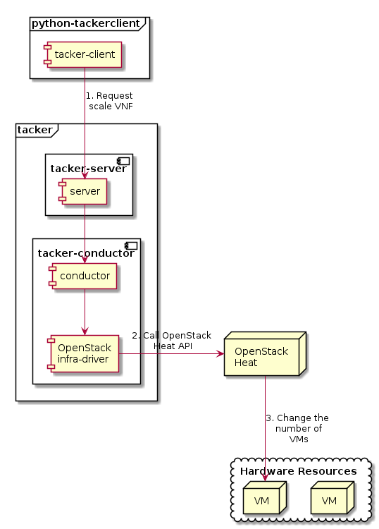
Overview¶
The diagram below shows an overview of the VNF scaling.
Request scale VNF
A user requests tacker-server to scale a VNF or all VNFs with tacker-client by requesting
scale VNF
.Call OpenStack Heat API
Upon receiving a request from tacker-client, tacker-server redirects it to tacker-conductor. In tacker-conductor, the request is redirected again to an appropriate infra-driver (in this case OpenStack infra-driver) according to the contents of the instantiate parameters. Then, OpenStack infra-driver calls OpenStack Heat APIs.
Change the number of VMs
OpenStack Heat change the number of VMs according to the API calls.

Prerequisites¶
The following packages should be installed:
tacker
python-tackerclient
A default VIM should be registered according to VIM Management.
The VNF Package(sample_vnf_pkg.zip) used below is prepared by referring to VNF Package.
Execute up to “Instantiate VNF” in the procedure of ETSI NFV-SOL VNF Deployment as VM with TOSCA or ETSI NFV-SOL VNF Deployment as VM with LCM Operation User Data. In other words, the procedure after “Terminate VNF” is not executed.
VNF Scaling Procedure¶
As mentioned in Prerequisites, the VNF must be instantiated before performing scaling.
Details of CLI commands are described in VNF Lifecycle Management.
There are two main methods for VNF scaling.
Scale out VNF
Scale in VNF
How to Identify ASPECT_ID¶
In order to execute scaling, it is necessary to specify ASPECT_ID, which is the ID for the target scaling group. First, the method of specifying the ID will be described.
ASPECT_ID is described in VNFD included in the VNF Package. In the following VNFD excerpt, VDU1_scale corresponds to ASPECT_ID.
node_templates:
VDU1:
type: tosca.nodes.nfv.Vdu.Compute
properties:
name: VDU1
description: VDU1 compute node
vdu_profile:
min_number_of_instances: 1
max_number_of_instances: 3
capabilities:
virtual_compute:
properties:
requested_additional_capabilities:
properties:
requested_additional_capability_name: m1.tiny
support_mandatory: true
target_performance_parameters:
entry_schema: test
virtual_memory:
virtual_mem_size: 512 MB
virtual_cpu:
num_virtual_cpu: 1
virtual_local_storage:
- size_of_storage: 3 GB
...snip VNFD...
policies:
- scaling_aspects:
type: tosca.policies.nfv.ScalingAspects
properties:
aspects:
VDU1_scale:
name: VDU1_scale
description: VDU1 scaling aspect
max_scale_level: 2
step_deltas:
- delta_1
- VDU1_initial_delta:
type: tosca.policies.nfv.VduInitialDelta
properties:
initial_delta:
number_of_instances: 1
targets: [ VDU1 ]
- VDU1_scaling_aspect_deltas:
type: tosca.policies.nfv.VduScalingAspectDeltas
properties:
aspect: VDU1_scale
deltas:
delta_1:
number_of_instances: 1
targets: [ VDU1 ]
- instantiation_levels:
type: tosca.policies.nfv.InstantiationLevels
properties:
levels:
instantiation_level_1:
description: Smallest size
scale_info:
VDU1_scale:
scale_level: 0
instantiation_level_2:
description: Largest size
scale_info:
VDU1_scale:
scale_level: 2
default_level: instantiation_level_1
- VDU1_instantiation_levels:
type: tosca.policies.nfv.VduInstantiationLevels
properties:
levels:
instantiation_level_1:
number_of_instances: 1
instantiation_level_2:
number_of_instances: 3
targets: [ VDU1 ]
...snip VNFD...
Note
See NFV-SOL001 v2.6.1 annex A.6 for details about ASPECT_ID.
How to Scale Out VNF¶
Execute Scale CLI command and check the number of stacks before and after scaling. This is to confirm that the number of stacks has increased after Scale-out. See Heat CLI reference. for details on Heat CLI commands.
Stack information before scale-out:
$ openstack stack list --nested -c 'ID' -c 'Stack Name' -c 'Stack Status' -c 'Parent'
Result:
+--------------------------------------+-----------------------------------------------------------------------------------------------------+-----------------+--------------------------------------+
| ID | Stack Name | Stack Status | Parent |
+--------------------------------------+-----------------------------------------------------------------------------------------------------+-----------------+--------------------------------------+
| 43b183c8-53cc-430f-b4e8-b0e1adc4e702 | vnflcm_edd306c3-647c-412c-a033-74aa40118038-VDU1_scale_group-5w6gwjuqjpsx-rlitsss7zfsx-oa4wsjz5yfcf | CREATE_COMPLETE | b96169b5-d692-4b5c-81b2-86010775180e |
| b96169b5-d692-4b5c-81b2-86010775180e | vnflcm_edd306c3-647c-412c-a033-74aa40118038-VDU1_scale_group-5w6gwjuqjpsx | CREATE_COMPLETE | 6f48a8cf-0acb-4271-ae72-562c903f5381 |
| 6f48a8cf-0acb-4271-ae72-562c903f5381 | vnflcm_edd306c3-647c-412c-a033-74aa40118038 | CREATE_COMPLETE | None |
+--------------------------------------+-----------------------------------------------------------------------------------------------------+-----------------+--------------------------------------+
Scale-out VNF can be executed by the following CLI command.
$ openstack vnflcm scale --type SCALE_OUT --aspect-id VDU1_scale VNF_INSTANCE_ID
Result:
Scale request for VNF Instance edd306c3-647c-412c-a033-74aa40118038 has been accepted.
Stack information after scale-out:
$ openstack stack list --nested -c 'ID' -c 'Stack Name' -c 'Stack Status' -c 'Parent'
Result:
+--------------------------------------+-----------------------------------------------------------------------------------------------------+-----------------+--------------------------------------+
| ID | Stack Name | Stack Status | Parent |
+--------------------------------------+-----------------------------------------------------------------------------------------------------+-----------------+--------------------------------------+
| 44c364a0-1928-4717-bd95-43a74a5fe520 | vnflcm_edd306c3-647c-412c-a033-74aa40118038-VDU1_scale_group-5w6gwjuqjpsx-prjzcxxskx4i-bwx6egqcdlqg | CREATE_COMPLETE | b96169b5-d692-4b5c-81b2-86010775180e |
| 43b183c8-53cc-430f-b4e8-b0e1adc4e702 | vnflcm_edd306c3-647c-412c-a033-74aa40118038-VDU1_scale_group-5w6gwjuqjpsx-rlitsss7zfsx-oa4wsjz5yfcf | UPDATE_COMPLETE | b96169b5-d692-4b5c-81b2-86010775180e |
| b96169b5-d692-4b5c-81b2-86010775180e | vnflcm_edd306c3-647c-412c-a033-74aa40118038-VDU1_scale_group-5w6gwjuqjpsx | UPDATE_COMPLETE | 6f48a8cf-0acb-4271-ae72-562c903f5381 |
| 6f48a8cf-0acb-4271-ae72-562c903f5381 | vnflcm_edd306c3-647c-412c-a033-74aa40118038 | CREATE_COMPLETE | None |
+--------------------------------------+-----------------------------------------------------------------------------------------------------+-----------------+--------------------------------------+
Stack details:
$ openstack stack resource list b96169b5-d692-4b5c-81b2-86010775180e
+---------------+--------------------------------------+---------------+-----------------+----------------------+
| resource_name | physical_resource_id | resource_type | resource_status | updated_time |
+---------------+--------------------------------------+---------------+-----------------+----------------------+
| rlitsss7zfsx | 43b183c8-53cc-430f-b4e8-b0e1adc4e702 | VDU1.yaml | UPDATE_COMPLETE | 2021-01-06T05:24:50Z |
| prjzcxxskx4i | 44c364a0-1928-4717-bd95-43a74a5fe520 | VDU1.yaml | CREATE_COMPLETE | 2021-01-06T05:24:49Z |
+---------------+--------------------------------------+---------------+-----------------+----------------------+
$ openstack stack resource list 43b183c8-53cc-430f-b4e8-b0e1adc4e702
+----------------+--------------------------------------+------------------------+-----------------+----------------------+
| resource_name | physical_resource_id | resource_type | resource_status | updated_time |
+----------------+--------------------------------------+------------------------+-----------------+----------------------+
| VDU1 | 82fd8c7d-7a55-449e-b563-457c6c59e9ac | OS::Nova::Server | CREATE_COMPLETE | 2021-01-06T05:15:35Z |
+----------------+--------------------------------------+------------------------+-----------------+----------------------+
$ openstack stack resource list 44c364a0-1928-4717-bd95-43a74a5fe520
+----------------+--------------------------------------+------------------------+-----------------+----------------------+
| resource_name | physical_resource_id | resource_type | resource_status | updated_time |
+----------------+--------------------------------------+------------------------+-----------------+----------------------+
| VDU1 | 073fc301-49a5-41ff-953f-5fa6736414ed | OS::Nova::Server | CREATE_COMPLETE | 2021-01-06T05:24:49Z |
+----------------+--------------------------------------+------------------------+-----------------+----------------------+
It can be seen that the child-stack (ID: 44c364a0-1928-4717-bd95-43a74a5fe520) with the parent-stack (ID: b96169b5-d692-4b5c-81b2-86010775180e) is increased by the scaling out operation.
How to Scale in VNF¶
Execute Scale CLI command and check the number of stacks before and after scaling. This is to confirm that the number of stacks has decreased after Scale-in. See Heat CLI reference. for details on Heat CLI commands.
Stack information before scale-in:
$ openstack stack list --nested -c 'ID' -c 'Stack Name' -c 'Stack Status' -c 'Parent'
Result:
+--------------------------------------+-----------------------------------------------------------------------------------------------------+-----------------+--------------------------------------+
| ID | Stack Name | Stack Status | Parent |
+--------------------------------------+-----------------------------------------------------------------------------------------------------+-----------------+--------------------------------------+
| 44c364a0-1928-4717-bd95-43a74a5fe520 | vnflcm_edd306c3-647c-412c-a033-74aa40118038-VDU1_scale_group-5w6gwjuqjpsx-prjzcxxskx4i-bwx6egqcdlqg | CREATE_COMPLETE | b96169b5-d692-4b5c-81b2-86010775180e |
| 43b183c8-53cc-430f-b4e8-b0e1adc4e702 | vnflcm_edd306c3-647c-412c-a033-74aa40118038-VDU1_scale_group-5w6gwjuqjpsx-rlitsss7zfsx-oa4wsjz5yfcf | UPDATE_COMPLETE | b96169b5-d692-4b5c-81b2-86010775180e |
| b96169b5-d692-4b5c-81b2-86010775180e | vnflcm_edd306c3-647c-412c-a033-74aa40118038-VDU1_scale_group-5w6gwjuqjpsx | UPDATE_COMPLETE | 6f48a8cf-0acb-4271-ae72-562c903f5381 |
| 6f48a8cf-0acb-4271-ae72-562c903f5381 | vnflcm_edd306c3-647c-412c-a033-74aa40118038 | CREATE_COMPLETE | None |
+--------------------------------------+-----------------------------------------------------------------------------------------------------+-----------------+--------------------------------------+
Scale-in VNF can be executed by the following CLI command.
$ openstack vnflcm scale --type SCALE_IN --aspect-id VDU1_scale VNF_INSTANCE_ID
Result:
Scale request for VNF Instance edd306c3-647c-412c-a033-74aa40118038 has been accepted.
Stack information after scale-in:
$ openstack stack list --nested -c 'ID' -c 'Stack Name' -c 'Stack Status' -c 'Parent'
Result:
+--------------------------------------+-----------------------------------------------------------------------------------------------------+-----------------+--------------------------------------+
| ID | Stack Name | Stack Status | Parent |
+--------------------------------------+-----------------------------------------------------------------------------------------------------+-----------------+--------------------------------------+
| 44c364a0-1928-4717-bd95-43a74a5fe520 | vnflcm_edd306c3-647c-412c-a033-74aa40118038-VDU1_scale_group-5w6gwjuqjpsx-prjzcxxskx4i-bwx6egqcdlqg | UPDATE_COMPLETE | b96169b5-d692-4b5c-81b2-86010775180e |
| b96169b5-d692-4b5c-81b2-86010775180e | vnflcm_edd306c3-647c-412c-a033-74aa40118038-VDU1_scale_group-5w6gwjuqjpsx | UPDATE_COMPLETE | 6f48a8cf-0acb-4271-ae72-562c903f5381 |
| 6f48a8cf-0acb-4271-ae72-562c903f5381 | vnflcm_edd306c3-647c-412c-a033-74aa40118038 | CREATE_COMPLETE | None |
+--------------------------------------+-----------------------------------------------------------------------------------------------------+-----------------+--------------------------------------+
There were two child-stacks(ID: 44c364a0-1928-4717-bd95-43a74a5fe520 and ID: 43b183c8-53cc-430f-b4e8-b0e1adc4e702) with a parent-stack(ID: b96169b5-d692-4b5c-81b2-86010775180e), it can be seen that one of them is decreased by the scale-in operation.